Case Study: E-Procurement Management System
Founded in the year 2002, Tatwa has come a long way in the past decade,
to be now referred to as the most distinguished IT icon.

Case Study

  •  Transport Management System (TMS)
  •  Human Resource Management System (HRMS)
  •  E-Procurement Management System
  •  Container Management System
E-Procurement Management System
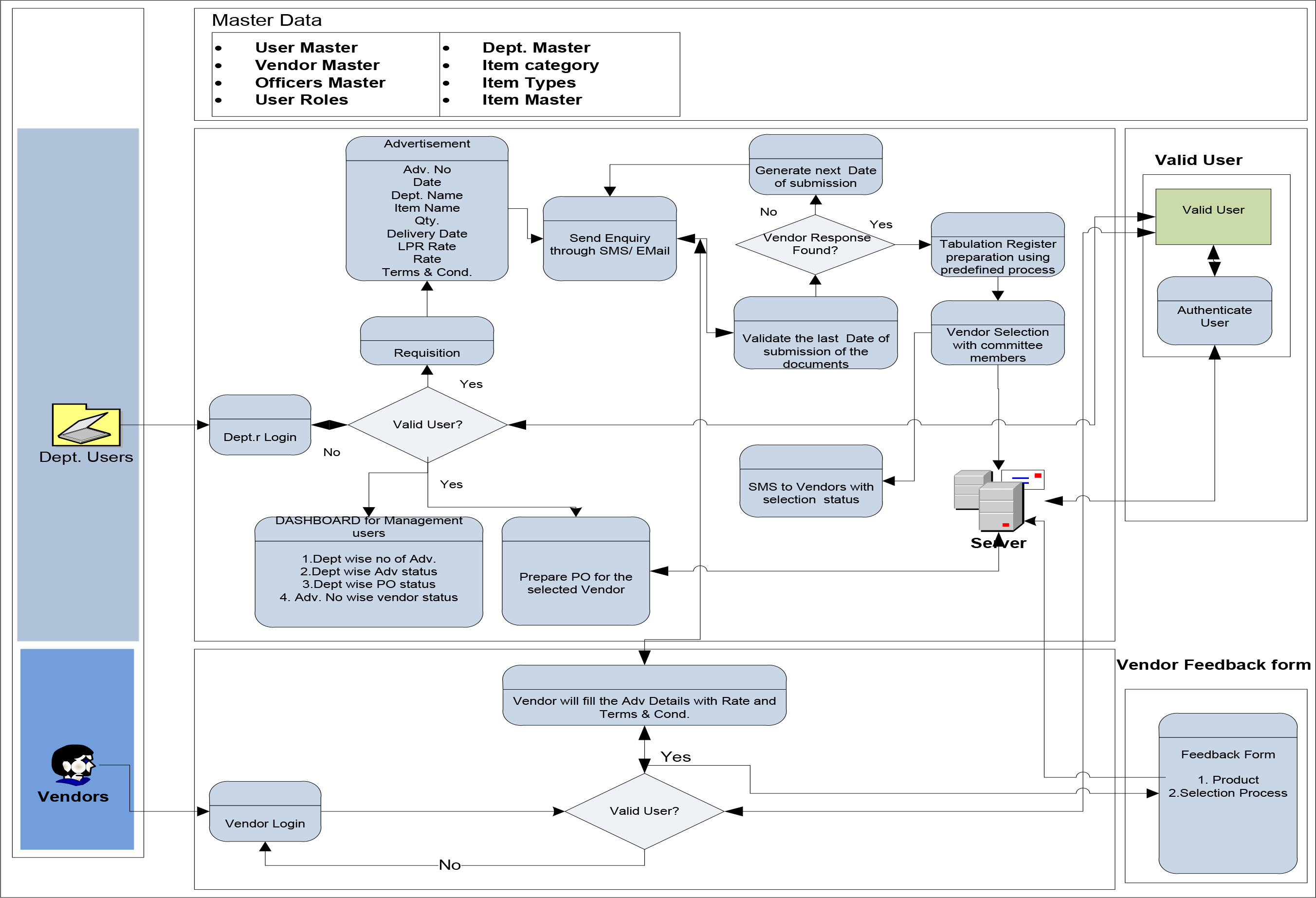
  • The e-procurement consists of indent management, e-Informing, e-Tendering, e-Auctioning, vendor management, catalogue management, Purchase Order Integration, Order Status, Ship Notice, Consignment acceptance and contract management.
  • Indent management is the workflow involved in the preparation of tenders with individual procuring departments defining their indenting process. In works procurement, administrative approval and technical sanction are obtained in electronic format. In goods procurement, indent generation activity is done online.

Goals

  • In this age of globalization, most businesses have to rely on suppliers and partners for everything from engineering and spare parts to after market customer service. Though inevitable in terms of cost reduction, the risks involved are much higher. Procurement managers have to focus on day-to-day tasks, and more often than not, lack complete control of the purchasing process.
  • Also it is very difficult task for the procurement department to receive the daily requisitions from different locations and send the enquiry to the valid vendors.

Competitive Analysis

  • User friendly
  • Reliable and Secured
  • Self-Service with a portal and reporting/analytics
  • Easy to install and implement in the existing system

Solution

  • e-Procurement management solution is a centrally managed, comprehensive and a standardized procurement management system.
  • It manages the entire procurement cycle and supplier management, contract management and tender management.
  • It is simple and easy to use solution that can be used in medium & large business and government organizations.

Features

  • E-Tender
  • Vendor registration
  • Indent creation and approval
  • Tender estimated Cost Value (ECV) analysis
  • Contract Management
  • Centralized Supplier Registration
  • Electronic Bidding
  • Promotion via e-mail alerts
  • Online / Offline Sale of Tender Schedule
  • Online bid Submission by vendors
  • Online Automated Bid Comparatives (Technical and Commercial)
  • Award of Tender
  • Purchase statistics

Work Flow